El administrador recopila información Planteamiento Del Problema De Investigacion Cuantitativa Ejemplos.
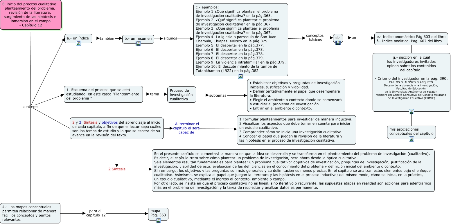
Planteamiento del problema revisión de la literatura surgimiento de las hipótesis e inmersión en el campo. Cuando se trata de investigación con enfoques cuantitativos el planteamiento del problema sigue un paradigma de organización específico que se puede diferenciar de modelo seguido por los estudios cualitativos ensayos monografías u otros trabajos de corte académico.
Planteamiento del problema el objetivo la justificación y la viabilidad de la investigación esp.

Planteamiento del problema de investigacion cuantitativa ejemplos.
El problema de investigación cuantitativa 1.
El planteamiento del problema cuantitativo comienza luego de la elección del tema de la tesis.
El planteamiento del problema cuantitativo iuna 2011.
Esencia de la investigación cualitativa.
El planteamiento del problema o problema de la investigación es en todo proyecto de grado yo tesis el primer capitulo que c.
Mi tema es analis de puestos de trabajo y mi investigacion es cuantitativa.
Planteamiento del problema investigación cuantitativa 1.
Por consiguiente el planteamiento del problema cuantitativo en 2006 hernández.
La investigación cualitativa se enfoca a comprender y profundizar los fenómenos explorándolos desde la perspectiva de los participantes en un ambiente natural y la relación con.
Guillermo augusto narváez burbano parte 1.
Y además debes conocer algunos otros aspectos más del planteamiento de un problema de investigación para ello te dejo este enlace.
Es decir secuencia lógica.
Planteamiento del problema para formular el planteamiento del problema se recomienda hacerlo a través de párrafos y cada párrafo debe contener como mínimo diez líneas.
Además debe exitir coherencia entre un párrafor y otro.
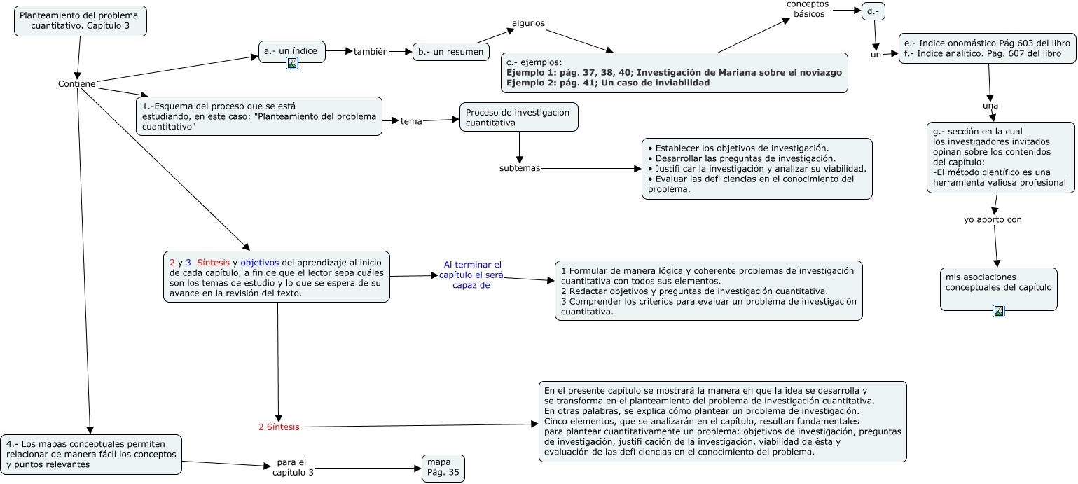
Investigación de mariana sobre el noviazgo mariana podría justificar su estudio de la siguiente manera la investigación planteada contribuirá a generar un modelo para entender este importante aspecto en la vida de los jóvenes estudiantes iberoamericanos valor teórico.
Ejemplos de planteamiento del problema de investigación.
El planteamiento del problema cuantitativo iuna 2011.
Quedando a criterio del investigador la cantidad necesaria.
Tomando en consideración la entrada anterior donde se comenta el enfoque de la investigación cuya clasificación es cuantitativa cualitativa y mixta continuaremos hablando ahora del planteamiento del problema pero considerando la clasificación del enfoque porque el tratamiento tiene sus diferencias.
El inicio del proceso cualitativo.
Aquí está la información completa sobre planteamiento del problema de investigacion cuantitativa ejemplos. El administrador del blog Nuevo Ejemplo 03 January 2019 también recopila otras imágenes relacionadas con los planteamiento del problema de investigacion cuantitativa ejemplos a continuación.
Fisioterapia Investigacion E Innovacion Tecnologica Fundamentos
Esa es la información que podemos describir acerca de planteamiento del problema de investigacion cuantitativa ejemplos. Gracias por visitar el sitio Nuevo Ejemplo 03 January 2019.















