Revisamos sobre Ejemplos De Los Diferentes Tipos De Hipotesis.
2 tipos de hipótesis de estadísticas de correlación. Te explicamos los distintos tipos de hipótesis de investigación y te mostramos ejemplos para entenderlas mejor.
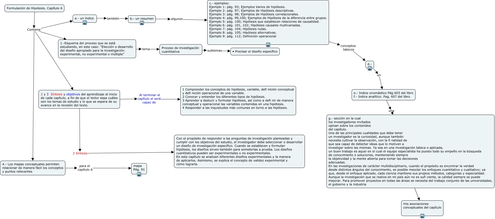
Http Biblio3 Url Edu Gt Publiclg Biblio Sin Paredes Fac Politicas 2018 Tecnico Trab Inici Pracinves Cont 06 Pdf
Tipos de hipótesis que se usan en un estudio científico.

Ejemplos de los diferentes tipos de hipotesis.
Ejemplos hipotesis descriptiva las expectativas de ingreso mensual de los sujetos que buscan por primera vez empleo en entrevistas laborales oscila entre los 2000 y 2500.
Dicho de otro modo las hipótesis son la forma que tienen los científicos de plantear el problema estableciendo relaciones posibles entre variables.
Os hemos preparado una lista con los tipos de hipótesis que debéis conocer algo imprescindible para todos aquellos que quieren comprender mejor el modo en que se desarrolla la explicación de fenómenos y sucesos que buscan alcanzar la verdad a través de la mayor objetividad que sea posible.
Los tipos de hipótesis de la investigación científica son las hipótesis nula las hipótesis generales o teóricas las hipótesis de trabajo y las hipótesis alternativasuna hipótesis determina las posibles características de las variables y las relaciones que existen entre estas variables.
Como has podido identificar los diferentes tipos de hipótesis podrás tener un panorama más amplío y sobre todo que para crear una hipótesis no existe limites.
Toda investigación científica debe partir de una o varias hipótesis que se pretenden demostrar.
Qué son las hipótesis.
En estas se toman las variables de un determinado contexto en donde podrán ser observadasindican la presencia de algún fenómeno o acontecimiento.
1 descriptivas del valor.
Estas son explicaciones tentativas sobre posibles relaciones entre al menos dos variablesdentro de estas hipótesis existen distintas clases.
Antes de nada es esencial que conozcamos una breve definición en.
Estas hipótesis surgen cuando el investigador toma en cuenta 2 o más variables que tengan relación entre ellas.
Hipotesis correlacionales a mayor desempeño entre la población económicamente activa del municipio de chilecito provincia de la rioja mayor.
Durante una investigación científica se intentará demostrar la validez de una hipótesis.
Hay varios criterios que se pueden seguir a la hora de clasificar los tipos de hipótesis que se usan en ciencia.
Eso es lo que podemos compartir ejemplos de los diferentes tipos de hipotesis. El administrador del blog Nuevo Ejemplo 01 January 2019 también recopila otras imágenes relacionadas con los ejemplos de los diferentes tipos de hipotesis a continuación.
Eso es lo que el administrador puede dar acerca de ejemplos de los diferentes tipos de hipotesis. Gracias por visitar el sitio Nuevo Ejemplo 01 January 2019.














